累计加装电梯165台!普陀加梯全速推进,这些经验值得分享→
原创 点击蓝字关注☞ 上海普陀
“老伴腿脚不方便,家又住在六楼,很长一段时间他都没下过楼了。”“我快80了,平时喜欢出门买个菜散个步什么的,虽然说下楼没啥问题吧,但是上楼真心有点吃不消。”社区生活中,许多居住在老旧小区高层的老人因腿脚不便、上下楼困难而成为“悬空”老人,因此加装电梯、加入“有梯一族”的行列,成为如今不少老人最为迫切的愿望。为了回应居民群众之关切,普陀区较早推进实施既有多层住宅加装电梯项目,并一直走在全市前列。
为老房加装电梯从1到165
让居民从“不敢想”到“享清福”
从梅川路255弄7号试点全市第一个居民自筹资金加装电梯项目,到宜川二村184号成为全市第一个试点完成加梯流程减负项目小区,再到美源公寓、樱花苑、梅岭北路400弄等等,一个个生动案例的出炉,让一批批老年居民从过去的“不敢想”到现在“享清福”,晚年生活发生了翻天覆地的大变化。
这得益于普陀区上下对加装电梯项目关切,始终拿出创新干事的勇气,不断向前向深探索,让加梯项目四处“开花结果”。至今,全区已有多个小区及项目走出了自己成熟的路子,摆脱了自筹项目自由生长的态势。“以前,我们老年人下一趟楼,要爬6楼,力气都没了。现在,有了电梯,方便多了。”居住在樱花苑小区的陈阿婆一度紧握加梯工作人员的双手,迟迟不肯放下。
“作为全市最早的自筹资金加梯项目及最早的试点流程简化加梯项目落地点,普陀区通过基层宣传引导,在老旧住房社区积极推广加梯经验及方法,让更多的居民享受到电梯带来的实惠。”区住宅修缮管理中心主任洪艳表示。根据目前数据统计,全区累计加装电梯165台,涉及居民3953户,已完成或施工中的101台,受益居民2629户,计划加装或办理手续中的64台,预计受益居民1324户。
老年居民用上新电梯后,露出满意笑容跨前一步摸“家底”
能不能装全有数
看到一个个加梯的成功案例,伴随着加装电梯新政的推出,全区其他老旧小区尚未加梯、而又万分期待的居民不在少数,他们的需求及迫切程度也随着媒体的广泛宣传而进一步增加。为了更好地服务广大有加梯需求的人民群众,在区委、区政府总体部署下,普陀区拟成立区长为组长的既有多层住宅加装电梯领导小组,各相关委办局及所有十个属地街镇作为组员,进一步强化组织领导架构,提高所有成员单位对加梯项目的重视程度。
此外,为了加速推进全区加梯工作,区房管局请来第三方专业单位,进行全面“家底”调查。经排摸,全区共有多层单元门洞总数约15500个,其中适合加装电梯的单元门洞数约9900个。为了便于夯实基层加梯宣传引导工作,区房管局将收集到的数据做成普陀区“1+10”加梯可行性分析图1.0版本,后期将结合小程序、APP等信息化手段推进加梯地图的2.0版本,便于居民线上查询自家能否加梯或了解办理进度,“1+10”加梯地图可行性分析机制也将在区级流程图中正式固化。
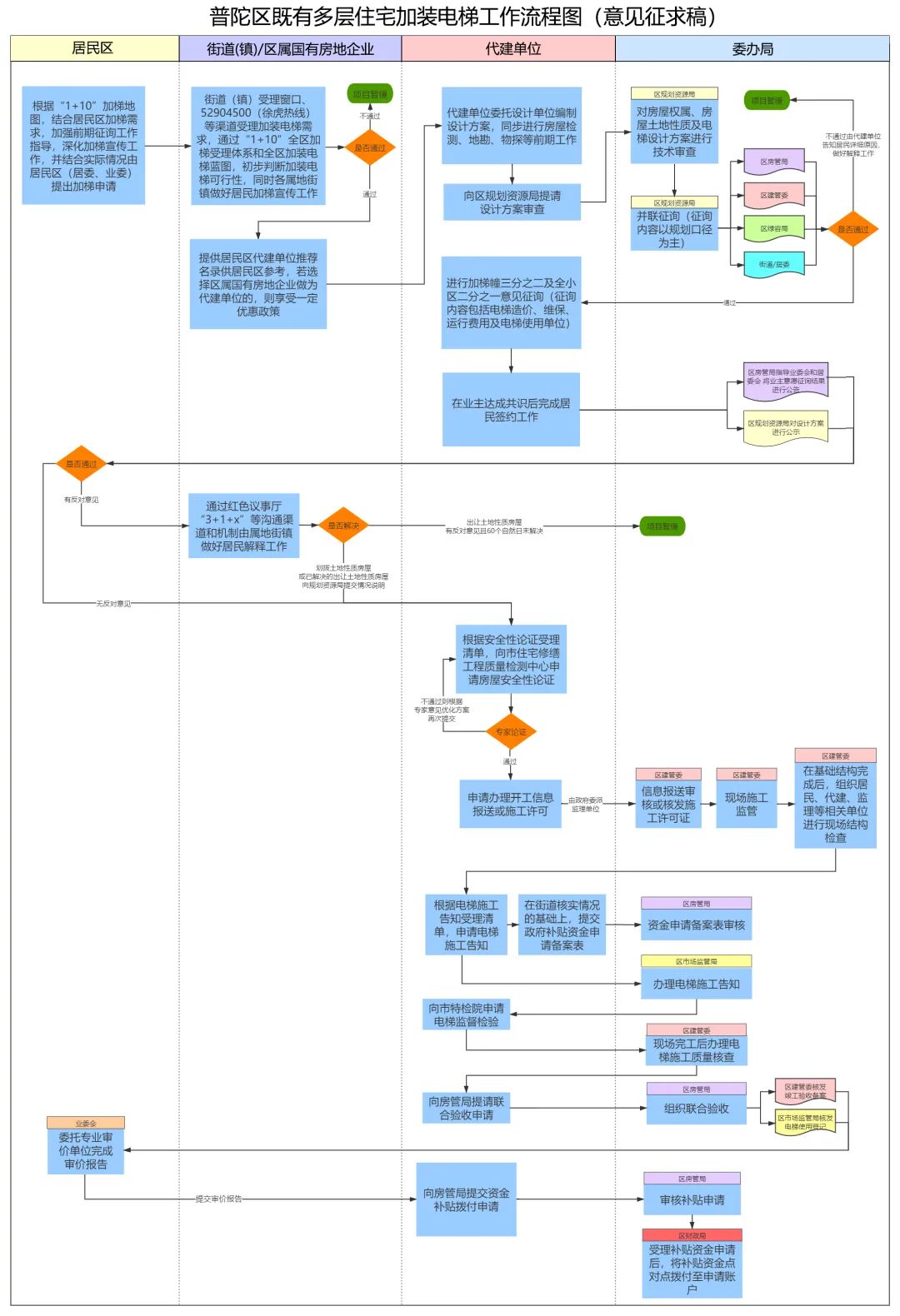
加装电梯工作流程图(意见征求稿)受理面扩大,办手续提速
持续提“升”品质生活
目前,普陀区各部门正在原有基础上完善机制体制,全面加速推动既有多层加装电梯相关工作。围绕实现普陀区既有多层住宅增设电梯量逐年增加的总体目标开展各项工作。比如扩大旧住房综合修缮与居民自主加梯同步叠加实施的受益范围;在有条件加装电梯的成套改造项目中,能加尽加;指导代建单位按照新规范要求,加速现有项目办理速度;协调街镇加速推进未加装电梯单元门洞的意愿征询,加大征询覆盖面,利用即将成立的区级领导小组等沟通机制,加快流程办理,让全区面上项目得到有力保障。
作为“十四五”期间普陀区重点关注的一项工作,既有多层住宅加装电梯项目将在宣传引导、流程设置、审核精简、监管强化等各个环节,将基层力量与监管手段拧成一股合力,牢牢抓住“扩大全区加梯受理覆盖面”以及“加装电梯手续办理提速”两个重点,打通加梯工作的“最后一公里”,从而提升社区温度及群众幸福指数,便捷老年及行动不便人群出行需求。
记者:沈乾
原标题:《累计加装电梯165台!普陀加梯全速推进,这些经验值得分享→》

