新电子税局丨车船税税源采集及申报指引
2024-08-21 16:29
重庆
在中华人民共和国境内属于《中华人民共和国车船税法》所附《车船税税目税额表》规定的车辆、船舶(以下简称车船)的所有人或者管理人为车船税的纳税人,需要申报缴纳车船税。
▶您可以自行向主管税务机关申报缴纳,也可以在办理机动车交通事故责任强制保险时,由保险机构代收代缴车船税。
今天为您介绍
如何自行申报缴纳
↓↓↓
一、进入功能页面
登录电子税务局,依次点击【我要办税】-【税费申报及缴纳】-【财产和行为税税源采集及合并申报】。
二、进行车船税税源信息采集1.点击【新增税种】,勾选【车船税】,点击【确定】。

2.点击【税源采集】,进入税源信息采集页面。
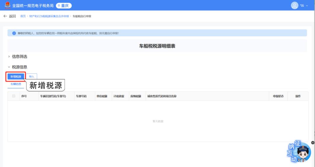
3.进行税源基础信息采集。您可以选择单笔录入或者批量导入。01
单笔录入
点击【新增税源】,选择【新增车辆】或【新增船舶】,填写应税车辆或船舶信息,填写完毕后点击【保存】,完成税源采集。

02批量导入
依次点击【导入】-【下载模版】按钮,下载车船税税源信息采集模板,在表中填好相关信息后,导入文件,点击【确定】并【提交】,完成税源采集。
注意:纯电动商用车、插电式(含增程式)混合动力汽车燃料电池商用车免征车船税。纯电动乘用车和燃料电池乘用车不属于车船税征税范围,不征收车船税,无需采集。4.核对应纳税额等关键信息,确认无误后,勾选“未申报”的信息,点击【提交】。
三、进行车船税申报01
确认式申报
系统会自动带出本期应申报的税种卡片,并展示应纳税额、减免税额等信息。您核对无误后,勾选车船税,点击【提交申报】,即可完成确认式申报。

02填表式申报
若您需要查看所选税种申报及减免税明细,可点击【填表式申报】,选择【减免税明细申报附表】,系统会自动带出减免税信息,确认无误后,点击【提交申报】,即可完成填表式申报。


四、缴纳税款申报完成后,您可点击【立即缴款】缴纳税费款。
如果暂时不进行税费缴纳,后续可以在首页,依次点击【我要办税】-【税费申报及缴纳】-【税费缴纳】,进行税费款缴纳。
原标题:《新电子税局丨车船税税源采集及申报指引》
特别声明
本文为澎湃号作者或机构在澎湃新闻上传并发布,仅代表该作者或机构观点,不代表澎湃新闻的观点或立场,澎湃新闻仅提供信息发布平台。申请澎湃号请用电脑访问https://renzheng.thepaper.cn。

