
申税小微,我们是一家新成立的软件公司,公司销售自主开发的软件可以享受增值税即征即退政策,请问应该如何备案?
您可以通过全国统一规范电子税务局(以下简称“新电子税局”)进行操作,目前,增值税即征即退备案已归集到“税收减免报告”模块。
申税小微
【税收减免报告】
小
贴
士
01
享受安置残疾人就业增值税即征即退;新型墙体材料增值税即征即退;飞机维修劳务增值税即征即退;光伏发电增值税即征即退;铂金增值税即征即退;黄金期货交易增值税即征即退;风力发电增值税即征即退;软件产品增值税即征即退;有形动产融资租赁服务增值税即征即退;资源综合利用产品及劳务增值税即征即退;管道运输服务增值税即征即退;动漫企业增值税即征即退等增值税即征即退政策时,需要进行税收减免报告。
02
新电子税局新增了“铂金增值税即征即退”模块,相关企业可直接在网上完成备案。
03
提交申请后,新电子税局直接显示办理成功,不再需要等待税务机关受理。
下面,申税小微以增值税即征即退备案为例,为大家讲解具体如何操作~
Part.1
登录新电子税局后,您可点击【我要办税】-【税收减免】-【税收减免报告】功能菜单进入,或在搜索栏搜索“税收减免报告”点击跳转。

进入界面后,您可选择“减免税备案事项”,并根据事项选择享受税收优惠的起止时间。

系统根据您选择的“减免税备案事项”,自动带出该事项需要上传的附列资料,分别点击“本地上传”操作,进行附报资料上传并提交。



当选择的税务备案事项为“管道运输服务增值税即征即退、有形动产融资租赁服务增值税即征即退”合同信息需作为必报资料提交。
Part.4
请您确认相关数据,无误后点击【提交】。

系统显示办理成功,即完成“减免税报告事项”报告业务办理。







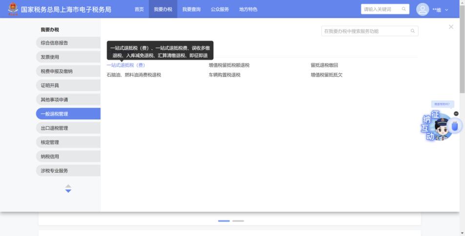
请问备案和申报完成之后,增值税即征即退在新电子税局哪个模块申请?
新电子税局提供了多种入口方式申请增值税即征即退。具体操作如下:
申税小微








制作:赵丽云
继续滑动看下一个轻触阅读原文

原标题:《【轻松办税】新电子税局完成增值税即征即退备案,这样操作→》